Runner in the High

技術のことをかくこころみ

2022-08-14から1日間の記事一覧

Firebase JS SDKのソースコード・リーディング(初期化処理周り)

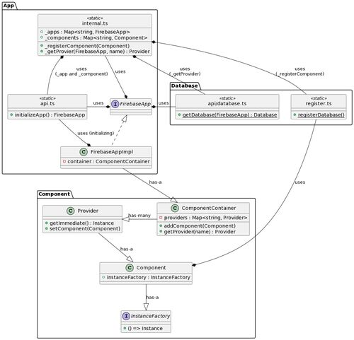
最近諸事情あり業務でFirebase JS SDKのDatabase実装周りを読むことがあったので、備忘録的にブログ記事にしてみる。 初期化処理の雰囲気 Databaseまで含めると全体像があまりにでかすぎるので、とりあえず初期化処理周りだけを雰囲気でクラス図にしてみた。…